Instance Verification Kit (IVK)
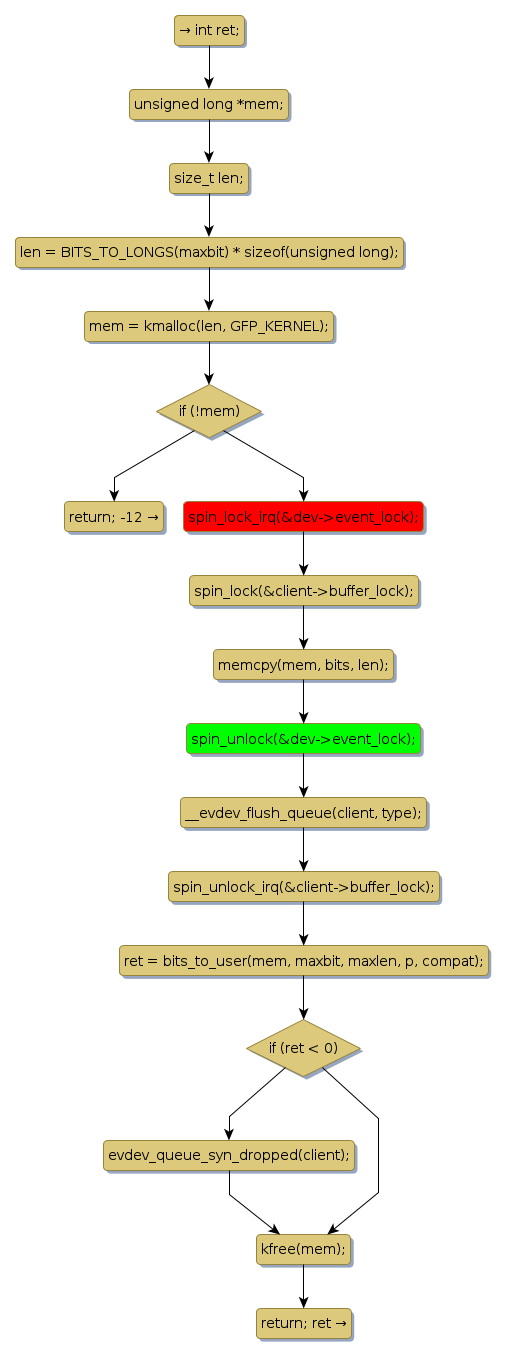
spin lock @ [17541+32+/linux-3.19-rc1/drivers/input/evdev.c]
Instance Signature: event_lock
|
The Matching Pair Graph:
|
|
Function Name
|
Control Flow Graph (CFG)
|
Events Flow Graph (EFG)
|
Source Correspondence
|
|
evdev_handle_get_val
|
|
|
[17177+20+/linux-3.19-rc1/drivers/input/evdev.c]
|